Nifi를 통하여 File형태를 AWS Redshift에 LOAD
2020. 4. 7. 16:46ㆍNifi

시나리오 설명 : DB의 Record값들이 갱신 될 때 그것을 SAM file 형태 로 내려받는 경우가 있다. 이 경우 File형태로 데이터가 쌓인것을 RedShfit로 옮겨야 하는 필요가 생긴다.
#1 ListFTP Properties

#1.1 ListFTP Remote Path File 내용

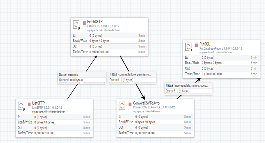
#2 FetchSFTP

#3 ConvertCSVToAvro

#3.1 Record schema
{
"name" : "myschema",
"namespace" : "nifi",
"type" : "record",
"fields": [
{"name" : "no" , "type" : "int"},
{"name" : "userid" , "type" : "string"}
]
}
#4 PUT SQL

##중요 : Catalog Name, Schema Name, Table Name 필수로입력

#4.1 Database Connection Pool


##Database Driver Class name 설정, Redshift 전용 driver 다운 및 위치설정
#5 Process 결과 확인


'Nifi' 카테고리의 다른 글
| NIFI 모든 노드에 작업 분배하기 (Using ListSFTP -> RPG / Input Port -> FetchSFTP) (3) | 2020.04.16 |
|---|---|
| NIFI Flow 관리를 위한 Data Provenance event API 호출 (0) | 2020.04.07 |
| Nifi를 통하여 AWS RedShift Connection 및 load data (2) | 2020.04.06 |
| NIFI Rest API를 활용한 Processor 호출 및 Properties 변경 (1) | 2020.04.04 |
| Nifi를 활용하여 RDB Table 복제 2 (0) | 2020.03.31 |